有不少粉丝问我最近在忙些什么?今天我就给大家交代一下,具体看下文。
就在上个月Open AI 悄然发布了 Sora 引擎,震惊了全世界。我们只需要简单地输入文字,就能创造出一段长达 60 秒的高质量视频。
有些人或许感觉到人工智能进化到了如此可怕的程度,甚至恐慌会不会被 AI 取而代之。但会赚钱的人,已经发现了新的风口和机遇,赚到了第一桶金。
对于 AI,我们不要盲目恐惧,而是要学会利用其高效率的特性,帮助我们日常生活的方方面面。
很多人都发现了,最近市面上聚合类的AI产品多到让人眼花缭乱。说句得罪人的,滥竽充数的不在少数(这里就不一一点名了哈
)。大家被坑的点也各不相同,有的网站接口明明是GPT3.5,宣传却说是4.0,还有的绘图就是找个免费的开源模型套来用,根本不是宣传所说的MJ。
一些对AI不是太懂的小伙伴买会员后才发现被坑了,AI的问答都是废话,出图也非常的糟,客服更是找不到人,根本没有售后服务这一说,最后只能放着吃灰了……
这就导致朋友们都非常担心:AI工具到底好不好用、齐不齐全、价格贵不贵、网站会不会跑路等等问题…
接下来我来给大家介绍一下「Hulu AI」的具体功能!
用GPT4.0做表格,只需把数据粘贴进来,即可分分钟生成一张表
而且你还可以让AI帮你写小说故事,一样是手到擒来
在很多工作中,GPT的工作效率对人简直是降维打击,特别是GPT4.0,超级聪明!
GPT好用是好用,贵也是真贵
GPT4.0官方价格20美元一个月,按照现在的汇率来算就是144元/月,这TMD,我一个月才多少工资?这你给谁才用得起
再说爆火的Midjourney绘画模型,AI已经能画到这种程度了,如果你还不知道MJ是什么,那该反思一下自己是不是掉队了。
价格方面,Midjourney比GPT4.0更贵
,标准版套餐30美元起步,折合人民币就是两百多一个月。
如果想畅爽使用GPT4.0+原生MJ绘画,每个月至少360元的硬性支出,这还不保证你使用的MJ是最新的V6模型。即使你不差这点钱,可以支付得起这高昂的使用费用。那你还需要魔法,才能正常地使用这些功能。此外还要自行解决魔法等网络问题,想想都让人头大。
对于我们普通用户来说,怎样才能用上经济实惠且稳定不受次数限制的GPT4.0呢?
稳定运行了很久的「HuluAI」,绝对能成为你的不二之选!
HuluAI是一款聚合式AI工具,完美接入官方正版GPT4.0和Midjourney绘画!此外还有文心一言语言大模型和DallE3画图。已经稳定运行了一段时间,据说后续还会接入SD和照片修复功能。遥遥领先市面上各路产品
✔ 在线使用地址:https://h5.cxyhub.com/?invitation=ivJi7N&type=vip

从半年前ChatGPT上线开始,HuluAI便持续跟进,陆续接入了国内外多家大模型,迄今为止已经完美接入:
用户可以根据自己的需求来选择和使用大模型,不受任何的限制。
GPT3.5主打一个速度快,超高速响应,体验感好,用于解决日常工作中的一些简单需求以及一些简单问题的解答。
GPT4.0则胜在聪明,处理很多高难度的复杂需求时可以用到,比如写代码、写合同等等,很多经典问题如“鲁迅和周树人是什么关系”,“树上有十只鸟,打死一只还剩几只”,它能很轻松地回答你。这说明4.0具备更好的逻辑思考能力。
其他国产大模型如文心一言4.0、文心一言3.5等等,HuluAI也已全部完成接入,并将持续更新最新版本!
有了HuluAI,大家不用再注册乱七八糟的AI平台,你只需要一个HuluAI,就可以畅享使用国内外所有大模型!

但国内用上MJ难如登天,官网需要魔法才能访问,且收费昂贵!标准版30美元/月,折合成人民币200多元/月,难住了无数小白用户。
为了解决这一痛点,HuluAI完美接入了Midjourney官方原版的AI绘画!
此外我们还接入了Dall·E3来分担出图压力,在保证出图效率的同时给予客户更多样化的选择,以此来保证客户的使用体验。
给大家看一看HuluAI画出来的美女,是不是非常的惊艳!
随手用HuluAI画的几张图,这个效果我只能送两个字:牛逼!目前地表最强的Midjourney画图,真的很有点东西
如果你想用上纯原生的MJ绘画,选择HuluAI绝对没错!我们致力于让每个人都能无信息差地用上最先进的科技与工具,我们存在的意义,就是消除信息差!

还有还有,我们这边即将上线一些新的功能,现在就来给大家做一个简单的介绍。
首先是大家期待很久的解析功能,这个功能可以根据你上传的图片来反推提示词。这样你看到喜欢的图片就可以使用这个功能得到描述语,然后生成出图案和画风类似的图片了。
其次是图片融合功能,这个功能可以把两张图片融合在一起。使用这个功能你可以让刘亦菲的脸长在郭德纲的身上,是不是很有意思?
除了上面两个功能之外呢,我们还会绘画增添了不同的风格,你可以像梵高一样画出星空,也可以画出中国古典的水墨画。再有就是美术生们最熟悉的白描线稿了。
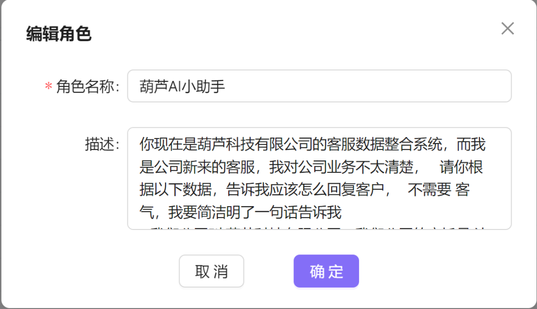
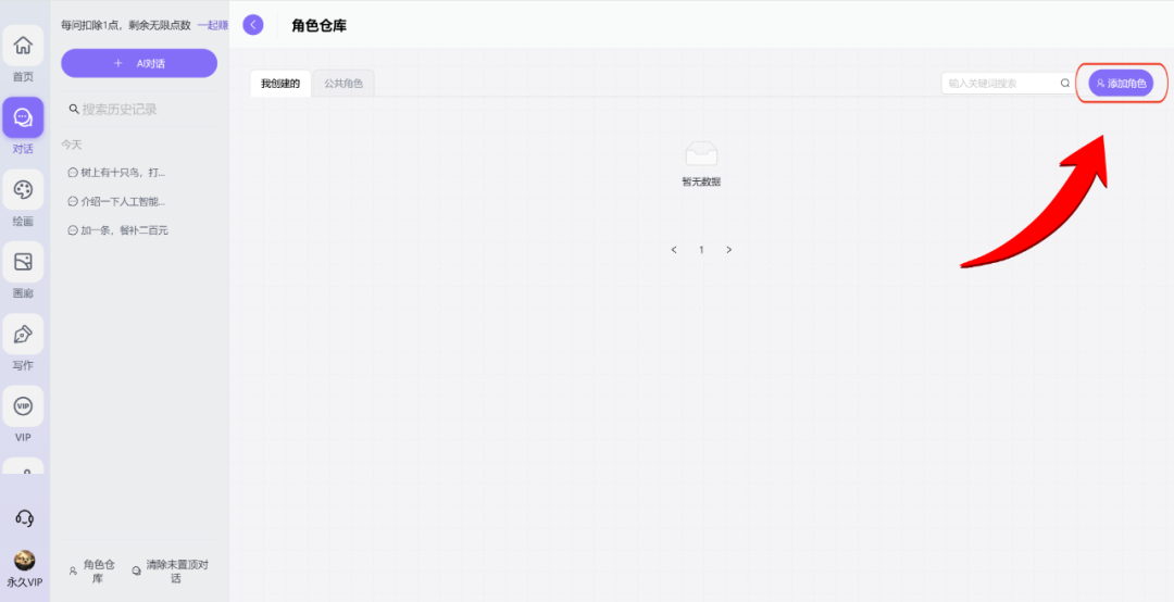
HuluAI希望让每一位朋友都能借助AI模型切实地提高工作效率,所以角色模型是我们HuluAI的特色主打功能!
截止目前,HuluAI已经内置1000多种对话模型,并在持续增加当中!
涵盖了各行各业与各种使用情景,比如改写文章、翻译内容、写方案、出合同……每个人都可根据自己的需求选择合适的对话模型。
除了上面我们还做了很多项目,通信方面的项目,水库方面的项目,运维方面的项目。
当然除了这些,大家有什么项目要对接也可以沟通,最近也完善了之前不能多任务的插件,也分享了找任务的chrome插件。
附:诚信为人,认真做事,人在做,天在看。每日更新一篇关于技术或者国外lead文章长期坚持原创不易,如文章引起大家共鸣请大家关注,点赞,转发,以支持勤于奋继续分析创作。